Quinnipiac iQ Career and Experiential Learning Lab

Biology

Shrew Am I?

Daniel Galvet with his two mentors

Biology

Shrew Am I?

Daniel Galvet discusses his internship at the Smithsonian National Museum of Natural History, during which he and his team demonstrated the value of natural history collections through study of shrew systematics. His digital story was created for BIO 385: Explorations in Biology. In this course, students complete experiential learning project/experience related to the biological sciences and focus on foundational knowledge in biology, the development of scientific literacy, critical and creative thinking, communication skills and preparation for careers in science as responsible citizens.

Overview

Daniel Galvet spent his summer internship at the Smithsonian National Museum of Natural History researching phylogenetics and performing DNA sequencing alongside the Curator of Mammals, Melissa Hawkins, and her postdoctoral fellow, Arlo Hinckley. Their work focused on shrews of the genus Crocidura.

Student Researcher

Headshot of Daniel Galvet

Daniel Galvet '23

Biology

College of Arts & Sciences - School Name

Shrew Am I? Demonstrating the Value of Natural History Collections through Shrew Systematics

Found throughout Africa and Eurasia and numbering over 200 species, Crocidura is the most species-rich mammalian genus. Many of these species, however, were defined based on phenotypic characters (or their external appearance), and this is problematic because Crocidura shrews demonstrate a highly conserved morphology—that is, most of them look the same. Therefore, the validity of many species is uncertain.
We aimed to clarify some of the relationships within Crocidura and potentially reveal cryptic species— those that, owing to similar morphology, can only be distinguished from one another genetically, as demonstrated by these frogs of the genus Boana.

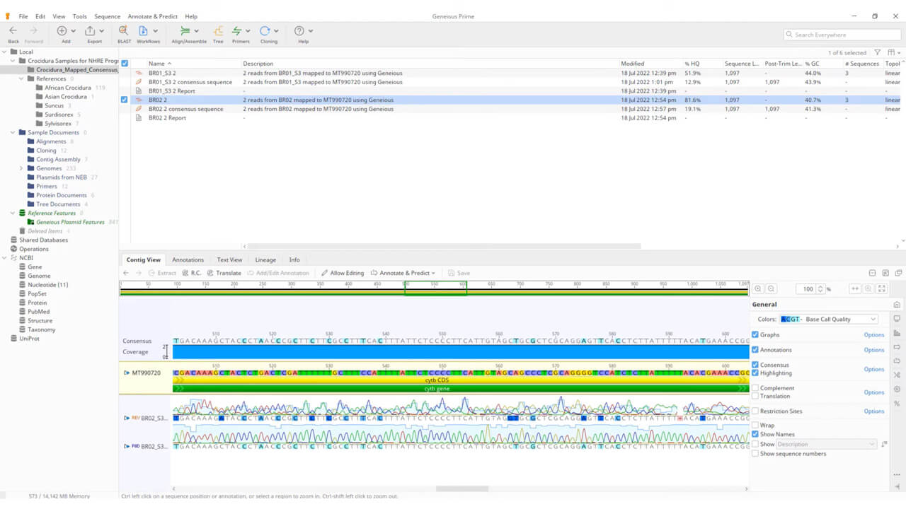
To this end, we extracted DNA from museum specimens, targeting the mitochondrial genome. Specifically, we looked at the cytochrome b gene, one of the most prevalent genetic markers for mammalian phylogenetics. Because it is only maternally inherited and therefore only changes through mutation, one can compare the cytochrome b sequences of two species and estimate how long it’s been since they diverged from one another based on the difference in mutation rate between them. We used Polymerase chain reactions to amplify genes of interest within the extracted DNA, making them easier to analyze. In contrast, we used Sanger sequencing to unzip the DNA and build new complementary strands one nucleotide at a time, allowing us to read the entire DNA sequence.

We filtered our sequences in the program Geneious Prime, filling in nucleotide gaps wherever we could and discarding the lower-quality reads. We then generated phylogenetic trees in IQ-TREE, using our samples and additional Crocidura sequences acquired from GenBank’s public database.

We found that of the 26 specimens we sampled, only two showed matches between their morphologically diagnosed species IDs and their species IDs according to their DNA and phylogenetic placement. Although there was high support for these phylogenetic placements, there were many instances of paraphyletic and polyphyletic species, suggesting either unreliable identifications in the field and/or broader taxonomic instability.

One barrier to resolving the taxonomy of this group is the fact that many Crocidura shrews inhabit remote, largely inaccessible habitats prone to political conflict, which makes seeing species of interest in the wild extremely difficult, let alone collecting or studying them. Enter natural history museums like the Smithsonian. Their collections are invaluable repositories of genetic, morphological, and biogeographical information crucial to many fields, including phylogenetics.

The next step in our study would be the sequencing of type specimens – those are the exact specimens on which the initial descriptions of new species were based – to determine the genetic parameters used to define different species of Crocidura. Such types are housed in museums around the world, including the Smithsonian.

From there, an integrative taxonomic review incorporating additional molecular and morphological data would be the best way to disentangle complexes of closely related species and resolve instances of non-monophyletic groupings.

Continuing this work – and starting it, for that matter – would be nearly impossible without museum collections and their many thousands of specimens; Crocidura shrews are simply too difficult to study in their natural habitats. But as our Collections Manager Darrin Lunde told me, “New species aren’t discovered in the field anyway – they’re discovered in the collections.”

Overall, my internship at the Smithsonian provided a welcome extension of my time at the Yale Peabody Museum. At Yale, I assisted with the general management of the collections, performing a variety of odd jobs. However, at the Smithsonian, I had the opportunity to work on a more focused project, which helped me develop a more specific skillset that will undoubtedly serve me well should I continue doing lab work or genomics. But, even if I don’t, my additional experience with museum collections, coupled with the guidance I received—and will hopefully continue to receive—from my new colleagues, has surely put me in a prime position to dive deeper into the field of zoology.

Watch the digital story

For further discussion

Learn more about Daniel and his internship on Quinnipiac Today

To discuss this course futher and to learn more about the student work, please email Professor Courtney McGinnis

 

Explore Our Areas of Interest

We've sorted each of our undergraduate, graduate and doctoral programs into unique Areas of Interest. Explore these categories to discover which programs and delivery methods best align with your educational and career goals.

Explore Physical and Life Sciences at Quinnipiac

Explore STEM-Designated Programs at Quinnipiac